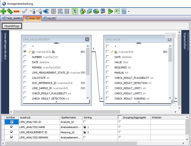
Zur Abfrage der Daten aus den Datenbanken (beispielsweise Oracle, MS-SQL Server, MySQL, SQLite) werden von den Anwendern keine Kenntnisse der Abfragesprache SQL (Structured Query Language) erwartet. Der integrierte Abfrage-Assistent unterstützt den Anwender mit seiner intuitiven Benutzeroberfläche bei der Zusammenstellung der auszuwertenden Daten. Sie stellen lediglich eine Verbindung zur Datenbank her und erhalten eine grafische Übersicht über alle Tabellen mit deren Datensätzen und Beziehungen. Aus diesem „Baukasten“ klicken Sie sich einfach Ihre gewünschte Abfrage zusammen, während beas3 im Hintergrund die korrekte Abfrage für Sie anlegt.

Über diesen Assistenten lassen sich die für die Berichte notwendigen Datenbanktabellen einfach per Drag-and-Drop auswählen, Verknüpfungen automatisch anlegen, einzelne Tabellenspalten durch Checkboxen auswählen, weitere Kriterien als Parameter festlegen oder Beziehungen zwischen mehreren Abfragen knüpfen. Unabhängig davon lassen sich die SQL-Abfragen von Experten selbstverständlich auch auf direktem Weg anlegen.
Die möglichen Systeme bzw. die unterschiedlichen Datenbanken, aus denen Sie Daten übernehmen möchten, lassen sich als Systemtypen vorkonfigurieren. So ist es leicht, ähnlich angelegte Datenquellen mit der gleichen Grundkonfiguration abzufragen.