beas3 erstellt aus den einfach zusammengefügten Abfragen ansehnliche, informative Berichte. An dieser Stelle kann Microsoft Excel seine Stärken ausspielen, die zweifelsohne in der Funktionsvielfalt bei zugleich sehr leichter Handhabung liegen. Die breite Akzeptanz als leicht verständliche Standard-Anwendung macht dem Anwender das Anfertigen der Berichte leicht.
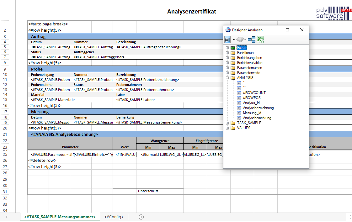
Über den integrierten Excel-Designer können Sie die angelegten Datenbank-Abfragen in eine Excel-Arbeitsmappe einfügen. Zur Formatierung oder Weiterverarbeitung steht Ihnen anschließend der volle Funktionsumfang von Excel zur Verfügung. Sie können die Daten darstellen, für weitere mathematische Auswertungen verwenden oder die Ergebnisse in unzähligen Diagrammformen abbilden.

Alle Vorlagen im Griff
Über die Vorlagen-Verwaltung von beas3 lassen sich sämtliche erstellte Vorlagen unkompliziert verwalten.

Vorlagen können nun in unterschiedlichen Versionen angelegt und verwaltet werden (Versionierung). Für den übersichtlichen Zugriff können Sie Ihre Vorlage in einer individuellen Ordnerstruktur ablegen.
Aus der Vorlagen-Verwaltung heraus starten Sie die Berichtserstellung manuell durch Auswahl einer gewünschten Vorlage. Ggf. relevante Parameter können über einen Dialog individuell geändert werden. Auch über Verknüpfungen, beispielsweise vom lokalen Arbeitsplatz-PC aus, lassen sich Berichte inklusive Parameter erzeugen und anzeigen.
Um Berichte automatisiert zu generieren, können die notwendigen Einstellungen als Aufrufparameter übergeben werden. Automatisch erstellte Berichte werden lokal oder im Netzwerk im Excel- oder PDF-Format abgelegt, direkt an einen Drucker gesendet oder per Email an die von Ihnen ausgewählte Person / den Personenkreis versendet. Von Fremdapplikationen aus lassen sich Berichte über eine Datei- oder Datenbankschnittstelle in die Auftragsverwaltung einstellen.
Etiketten-Seriendruck
beas3 kann für den Seriendruck von Etiketten eingesetzt werden, beispielsweise zur Beschriftung von Produkten, Laborproben etc.. Die gewünschten Details – fortlaufende Nummern, Bestandteile, Prüfergebnisse – lassen sich automatisch aus Datenbeständen auslesen. Auch QR-Codes, Barcodes, Warnsymbole oder Logos können verwendet werden.